WARNING:
JavaScript is turned OFF. None of the links on this concept map will
work until it is reactivated.
If you need help turning JavaScript On, click here.
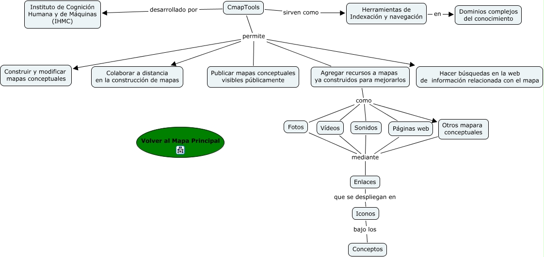
Este Cmap, tiene información relacionada con: Mapa CmapTools David, Agregar recursos a mapas ya construidos para mejorarlos como Otros mapara conceptuales, Agregar recursos a mapas ya construidos para mejorarlos como Vídeos, Vídeos mediante Enlaces, CmapTools permite Publicar mapas conceptuales visibles públicamente, Iconos bajo los Conceptos, CmapTools sirven como Herramientas de Indexación y navegación, CmapTools desarrollado por Instituto de Cognición Humana y de Máquinas (IHMC), Fotos mediante Enlaces, CmapTools permite Colaborar a distancia en la construcción de mapas, Agregar recursos a mapas ya construidos para mejorarlos como Fotos, Agregar recursos a mapas ya construidos para mejorarlos como Sonidos, Otros mapara conceptuales mediante Enlaces, CmapTools permite Construir y modificar mapas conceptuales, Enlaces que se despliegan en Iconos, Sonidos mediante Enlaces, Agregar recursos a mapas ya construidos para mejorarlos como Páginas web, Herramientas de Indexación y navegación en Dominios complejos del conocimiento, CmapTools permite Agregar recursos a mapas ya construidos para mejorarlos, CmapTools permite Hacer búsquedas en la web de información relacionada con el mapa, Páginas web mediante Enlaces